Summary: This article details the process for the user to access the Locations, create and edit them in the new Movie Magic Budgeting program.
Solution:
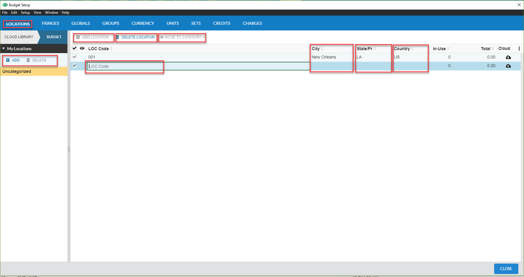
- In the menu bar, go to Setup and select Locations or select the Locations icon from the toolbar at the top. This opens the Budget Setup window with Locations tab selected.

2. Select Add or Delete location.
3. Input a location code in order to save a location.
4. City, State/Providence, or Country are optional.
